|
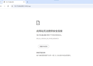
故障现象:MP C3503 安装完Greenland 软件后,可以正常进入机器Web 页,可以正常进入ELP 后台。地址栏尝试输入https://XXX: 8080/cap或http://XXX:8080/cap,并尝试了三种浏览器,分别是Microsoft Edge, Chronnme,Firefox,依旧无法进入,机器固件版本Ver.32.00,安装工具RemoteInstallManager_srv_V185。电脑是Win10 系统。 故障图如下 Microsoft Edge 浏览器
解决方案:使用Internet Explorer 浏览器访问软件后台网页。 步骤一:打开电脑路径C:\Program Files (x86)\Internet Explorer,将iexplore 程序创建桌面快捷方式。
步骤二:右击iexplore 快捷方式,打开属性,修改目标,光标移至最后,输入 anything-Embedding,字母a 前面是空格。
步骤三:打开桌面iexplore 快捷方式,Internet Explorer 浏览器地址栏输入:https://XXX:8080/cap,点击详细信息,点击转到此网页(不推荐)。
步骤四:账号admin,密码password,登入即可。
|
45
0
版权声明:
相关侵权、举报、投诉及建议等,请发 E-mail:weixiuwang68@qq.com





